Life Cycle of Visualforce page during GET Request- Salesforce Interview question

Visual force Life cycle Salesforce

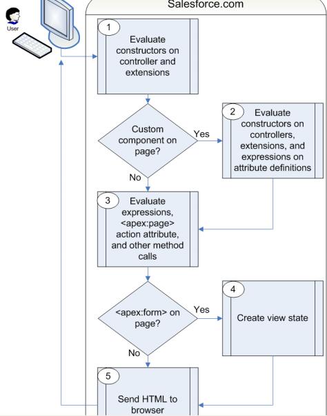
In the diagram above the user initially requests a page, either by entering a URL or clicking a link or button.This initial page request is called the get request.

  1. The constructor methods on the associated custom controller or controller extension classes are called, instantiating the controller objects.
  2. If the page contains any custom components, they are created and the constructor methods on any associated custom controllers or controller extensions are executed. If attributes are set on the custom component using expressions, the expressions are evaluated after the constructors are evaluated.
  3. The page then executes any assignTo attributes on any custom components on the page. After the assignTo methods are executed, expressions are evaluated, the action attribute on the <apex:page> component is evaluated, and all other method calls, such as getting or setting a property value, are made.
  4. If the page contains an <apex:form> component, all of the information necessary to maintain the state of the database between page requests is saved as an encrypted view state. The view state is updated whenever the page is updated.
  5. The resulting HTML is sent to the browser. If there are any client-side technologies on the page, such as JavaScript, the browser executes them.

As the user interacts with the page, the page contacts the controller objects as required to execute action, getter, and setter methods.

Once a new get request is made by the user, the view state and controller objects are deleted.

Note: If the user is redirected to a page that uses the same controller and the same or a proper subset of controller extensions, a postback request is made. When a postback request is made, the view state is maintained.

Posted

in

by

Tags:


Related Posts

Comments

3 responses to “Life Cycle of Visualforce page during GET Request- Salesforce Interview question”

  1. kumar Avatar

    exallent ur metirial

  2. kavatiramu Avatar

    super sir your mateial my friends also follwing

  3. […] What is sequence of execution of Visualforce in GET Reqawbacksuest ? […]

Leave a Reply

This site uses Akismet to reduce spam. Learn how your comment data is processed.

Discover more from Jitendra Zaa

Subscribe now to keep reading and get access to the full archive.

Continue Reading